Die Daten der Lehrkräfte werden i.d.R. über den ZSS aus ASD-BW nach ASV-BW importiert und aktualisiert.
Lehrkraftkategorien und Personal in ASD-BW
Die Personaldaten der Lehrkräfte werden in Baden-Württemberg durch die Regierungspräsidium, Abt. 72 - Personal- und Verwaltungsangelegenheiten der Lehrkräfte, in der Datenbank DIPSY verwaltet. Diese Daten werden nach ASD-BW übergespielt. Folgende Lehrkräftekategorien bzw. Lehrkräftegruppen (siehe Klammerangaben) werden dort unterschieden:
Lehrkräfte können in ASV-BW auch händisch erfasst werden.
Referendare (Lehrkräfte im Vorbereitungsdienst (LiV)) können in ASD-BW von der Schule geholt werden und anschließend über die ASD-Schnittstelle BW in ASV-BW eingelesen werden, falls diese noch nicht in der Liste der Lehrkräfte erscheinen.
Im Reiter Diverses können Sprechstunde, Sperrvermerke für bestimmte Klassen/Klassengruppen und die Klassenlehrerfunktionen für die Lehrperson erfasst werden.
Im Abschnitt Sprechstunde für die Lehrkraft wählen Sie einen Wochentag und eine Stunde aus. Ist die Werteliste für Stunde noch leer, ist sie vom Administrator der Schule wie unten beschrieben neu anzulegen.
Die Funktion als Klassenlehrer oder stellvertretender Klassenlehrer wird aus dem im Modul Klasse hinterlegten Wert übernommen.
Anpassen der Werteliste Schulstunde
•Melden Sie sich an mit einer der genannten Rollen: Schulleitung, Sektretariatskraft+, Administrator.
•Gehen Sie über Datei: Verwaltung Wertelisten pflegen.
•Suchen Sie rechts in der Box Werteliste den Wert SCHULSTUNDE der Hoheit S. (Hinweis: Werte der Stufe S können von der Schule individuell angepasst werden.)
•Klicken Sie auf Neu und vergeben Sie als Name z. B. 1. Stunde. Erfassen Sie bei der Anzeigeform die Uhrzeit, z.B. 08:00 - 08:45 Uhr.
•Füllen Sie die zwei Pflichtfelder Langform und gültig von ebenfalls aus und speichern Sie.
Mit der Anmeldung als schul stehen diese Werte nun beim Klick in die Zelle Stunde zur Auswahl.
Impfnachweis
Im Abschnitt Nachweise kann der Impfnachweis der Masernschutzimpfung hinterlegt werden.
Auf dem Reiter Bilanz werden die Sollstunden und Ist-Stunden der Lehrkräfte abgebildet.
p
Bei voll abgeordneten Lehrkräften, die eine Reduktion z.B. aus gesundheitlichen Gründen erhalten, ist zu beachten:
Die Reduktion wird von der Stammschule eingetragen und wirkt sich nicht auf die Abordnung aus. Die Lehrkraft hat dann bei der Einsatzschule in ASV-BW ein Defizit bei der Stundenbilanz in Höhe der Reduktion.
Um diese auszugleichen muss in ASD-BW die Abordnung an das verbleibende Deputat nach Abzug der Reduktion angepasst werden.
Unter diesem Reiter werden die Ausfallzeiten der Lehrkraft im aktuellen Schuljahr, getrennt nach kurzfristigem und längerfristigem Ausfall, erfasst bzw. angezeigt.
•Als Kurzfristiger Ausfall gelten Fehlzeiten von bis zu drei Wochen. Kurzfristiger Ausfall wird von der Schule direkt erfasst.
•Bei einem längeren Zeitabschnitt wird die Abwesenheit im Abschnitt Längerfristiger Ausfall erfasst bzw. angezeigt.
> Für Lehrkräfte der Kategorie LBEA (Landesbeamte) erfassen Sie die Längerfristigen Ausfallzeiten in ASD und synchronisieren sie über die ZSS-Schnittstelle.
> Für alle anderen gilt: Es kann pro Schuljahr nur ein längerfristiger Ausfall eingetragen werden. Ausfallzeiten über mehrere Schuljahre hinweg, müssen auf die Schuljahre verteilt eingetragen werden.
> Die Ausfallzeiten wegen Mutterschutz für Lehrerinnen werden unten eingetragen.
Auf dem Reiter Sonstiges können Sie über Modulbezogene Funktionen: Datenfelder anpassen die Feldbezeichnungen von bis zu 20 eigenen Datenfeldern anpassen und die entsprechenden Daten hinterlegen.
Falls Sie die Funktion Lehrerdatenabgleich mit SVP-BW verwenden, werden bis zu 7 Datenfelder mit Einträgen aus SVP-BW vorbelegt.
Ihnen stehen bei der Neuanlage die Feldtypen boolescher Wert, Datum, Text und Zahl zur Verfügung:
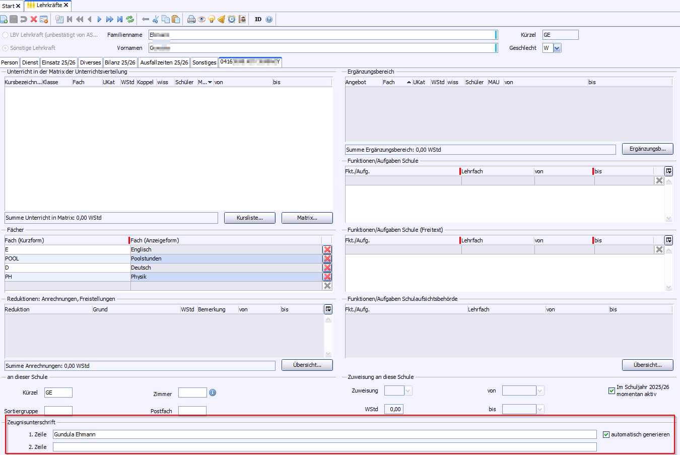
Auf dem Reiter mit dem Dienststellenschlüssel der Schule werden der Unterricht an der Schule, evtl. Aufgaben und Sonderfunktionen und die Reduktionen an dieser Schule hinterlegt.
Auf dem Reiter mit dem Dienststellenschlüssel der Schule ist es möglich eine ein- bzw. zweizeilige Zeugnisunterschrift zu hinterlegen. Wenn Sie die Checkbox automatisch generieren aktivieren, füllt ASV-BW die erste Zeile mit den im Programm hinterlegten Daten aus.
Im Modul Schulische Daten > Schulen, Reiter Statistik XX/YY, Reiter Religionsunterricht werden Lehrkräfte automatisch eingetragen, wenn sie folgende Eigenschaften haben (Lehrkräfte-Modul, Reiter Dienst):