Hinweise zur Datenpflege der Kursstufenklassen für die ESS
Aktuelle Hinweise zur Elektronischen Schulstatistik finden Sie auf der Homepage unter der Rubrik ESS.
Grundsätzlich sind aber folgende Punkte wichtig, die bereits ab der Anlage des jeweiligen Schuljahres eingepflegt werden können:
Klassen der Jahrgangsstufen 1 und 2 benötigen ein Abiturjahr im Klassenmodul, Reiter .
Mehr dazu erfahren Sie unter Klasseneigenschaften
|
Die Fremdsprachen auf dem Reiter sind zu prüfen und (nach) zu pflegen, ggf. per Sammeländerung.
Spätbeginnende Fremdsprachen sind eigenständige Fächer mit angehängtem Kürzel .
Um die Schülerwahl zu ermöglichen, fügen Sie diese vorab Ihrem Fachangebot hinzu als Wahlfach bzw. Wahlpflichtfach (nur für die verpflichtend zu belegenden spätbeginnenden Fremdsprachen und ab Klasse 11 der GMSSII, siehe hierzu auch Schulbogen 6 in der ESS-Online-Hilfe).
Schüler, die bereits in einen Bildungsgang der sechsjährigen Aufbauform des Beruflichen Gymnasiums Bildungsgang eintraten, sind auf dem Reiter in der Checkbox als solche zu kennzeichnen.
Auf dem Reiter können Schüler von anderen Schulen, die im Rahmen einer Kooperation Kurse besuchen, als solche gekennzeichnet werden.
|
Die in ASV-BW korrekt eingetragene Fachwahl ist sowohl Grundlage als notwendige Voraussetzung für die Funktionen des Moduls .
Sie kann nicht importiert werden, sondern muss für alle Schüler im Programm erfasst werden.
Hinterlegen Sie dazu zunächst in der Sammelerfassungsmaske die drei schriftlichen Prüfungsfächer der Schüler (Belegungsart 1.,2. und 3.) und speichern Sie diese in regelmäßigen Abständen durch Klick auf das Diskettensymbol in der Werkzeugleiste. Nutzen Sie nach der Speicherung der Leistungsfachwahlen das Skript aus dem Menü , damit dieses auf der Grundlage der vorhandenen Einträge weitere belegpflichtige Fächer automatisch hinzufügt.
Um sicherzustellen, dass die in Ihrem Datensatz hinterlegten Skripte reibungslos funktionieren, aktualisieren Sie bitte in regelmäßigen Abständen die Wertelisten und Anwendungsdaten über den ZSS (Zentraler Schulserver).
Ergänzen Sie anschließend noch fehlende Informationen, die individuell unterschiedlich und daher nicht automatisiert eintragbar sind.
Nur mit vollständiger und korrekter Fachwahl können Sie anschließend das Modul sinnvoll nutzen.
Im Modulbereich erhalten Sie auf dem Reiter eine individuelle, dynamische Rückmeldung zum Status der Fachwahl.
|
Nach der Fachwahl aller Schüler rufen Sie in der Kursliste über die Kursplanung auf.
ASV-BW berechnet die benötigte Menge an Kursen und legt diese automatisch an.
In der letzten Spalte können Sie die Anzahl ändern. Für die Statistik benötigen Sie jeweils die Kurse des ersten Halbjahres der JS 1 und JS 2.
Diesen können die Schüler aufgrund ihrer Fächerwahl über Rechtsklick > zugeordnet werden.
Bitte ordnen Sie die Kurse auch den jeweiligen Lehrkräften zu, damit die entsprechenden Stundenzahlen überhaupt in die ESS übertragen werden.
Kurse können derzeit nur manuell hinzugefügt werden, sofern unter auf dem Reiter ein Häkchen für die Option gesetzt ist oder sich im Bearbeitungsmodus setzen lässt.
Bei bildungsgangübergreifenden Kursen wird der Kurs nur im Bildungsgang mit den meisten Schülern eingetragen, bei den anderen Bildungsgängen steht dann lediglich die Anzahl der Schüler.
Das verhindert, dass der Kurs mehrfach gezählt wird.
Aufsetzerkurse auf dem dreistündigen Basisfach können durch Anhaken der Check-box als Leistungskurs (AGVO) gekennzeichnet werden.
Wird im Beruflichen Gymnasium das Profilfach gesplittet, sind die Schüler allen Teilkursen zuzuordnen; andernfalls kommt ein Plausibilisierungsfehler, dass die im Profilfach belegte Stundenzahl zu gering ist.
Bei Kooperationen mit anderen Schulen wird der Kurs in der Kursliste einer anderen Dienststelle namentlich zugewiesen.
|
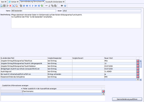
Waren im vergangenen Schuljahr Gesamtpunkzahl und Prüfungsstatus für "Bestanden" oder für "Nicht bestanden obwohl zugelassen" gesetzt, werden diese Daten ausgelesen.
|