Diese Seite benötigt JavaScript.

Online-Hilfe

Navigation: Drucken

Berichte für Unterrichtselemente

Scroll Davor Anfang Weiter Menü

 

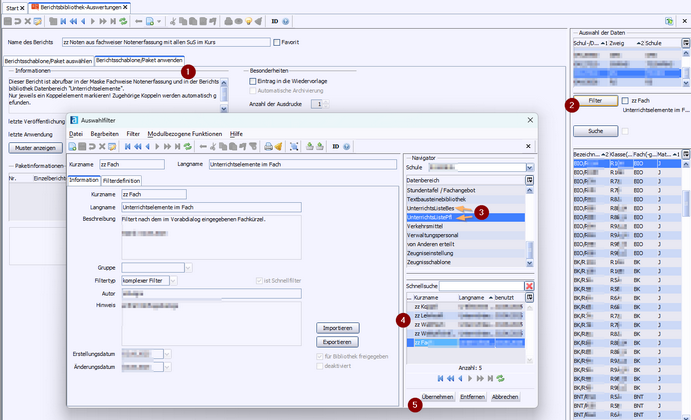
Bitte beachten Sie die Möglichkeit, vor der Ausführung eines Berichts einen Filter vorzuschalten.

Bei den Unterrichtselementen finden Sie die Filter im Datenbereich UnterrichtsListeBes oder UnterrichtsListePfl:

 

09_filter_unterricht_zoom50

 

>(1) Wählen Sie einen Bericht im Datenbereich "Unterrichtselemente" und gehen zu Berichtschablone/Paket anwenden.

>(2) Klicken Sie auf den Buttton Filter.

>(3) Wählen Sie den Datenbereich "UnterrichtsListeBes" oder "UnterrichtsListPfl".

>(4) Wählen Sie einen passenden Filter.

>(5) Klicken Sie auf Übernehmen.

2026 Service Center Schulverwaltung - Impressum | Datenschutz