>Datei: Leistungs- und Zeugnisdaten Zeugniseinstellungen festlegen und ändern
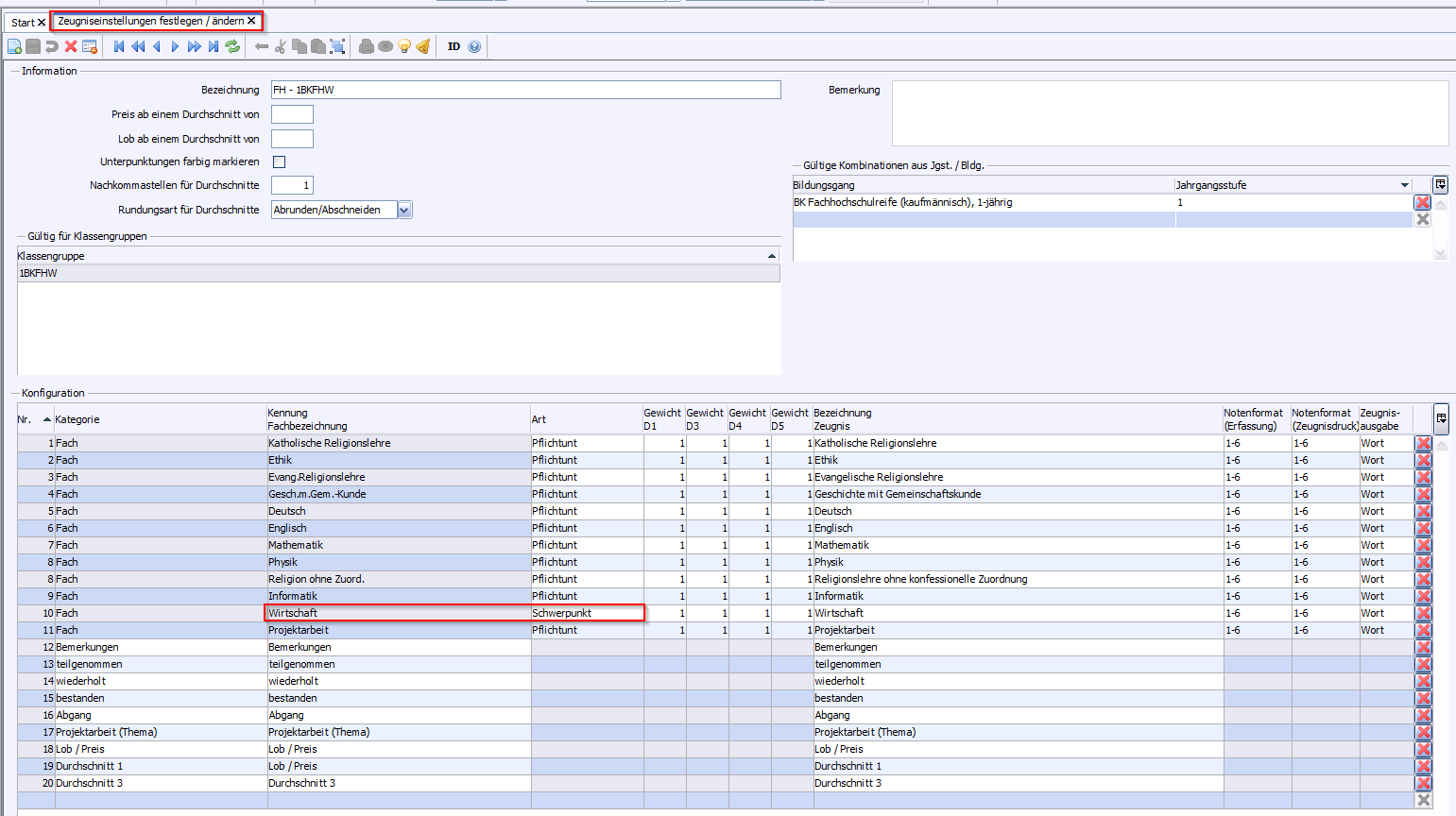
>Fügen Sie folgende Zusatzleistungen in die Zeugniskonfiguration ein: Bemerkungen, teilgenommen, wiederholt, bestanden, Abgang, Projektarbeit (Thema),Lob / Preis,Durchschnitt 1,Durchschnitt 3.
>Je nach Bildungsgang: Fachbezeichnung Wirtschaft(kaufm., im Beispiel unten) / Technische Physik (gew.) / Biologie mit Gesundheitslehre (hausw.) / Gestaltung (gestalterische Richtung) in der Spalte Art die Bezeichnung Schwerpunktauswählen.