
Zeugniskonfiguration
Hier finden Sie Hinweise zu Einstellungen und anderen Besonderheiten von Zeugnissen für die Beruflichen Schulen.
Informationen zu Einstellungen zur Notenberechnung finden Sie auch im Abschnitt Einstellungen Notenverwaltung.
Die Erstellung der hier aufgeführten Zeugnisse setzt die Kenntnis der Zeugnisgrundlagen, also die vorangehenenden Kapitel, voraus.
Folgende Anpassungen werden vorausgesetzt, damit Sie ein Zeugnis erstellen können:
•Schulstundentafel erstellen bzw. anpassen: Datei: Schulische Daten
Schulstundentafeln
•Stundentafel zuweisen: Modul Klassen, Reiter Klasse/-ngruppen
•Zeugnisart zuweisen: Modul Klassen, Reiter Zeugnisse: Zeugnisart
Ausbildungsberufe - Bildungsgänge
Die Einstellungen auf den nachfolgenden Hilfeseiten beziehen sich immer auf Bildungsgänge. Alle Ausbildungsberufe sind einem Bildungsgang zugeordnet.
Falls Sie den Bildungsgang zu einem bestimmten Ausbildungsberuf nicht kennen, wenden Sie sich bitte an den Statistikbeauftragten (ASD-BW) Ihrer Schule.
Letzte Aktualisierung: 16.01.2025
1. Zeugnisse
Der Zeugnistitel wird von ASV-BW automatisch gebildet. Dafür ist es erforderlich, dass die richtige Zeugnisart, der richtige Bildungsgang und die richtige Jahrgangstufe gewählt sind.
|
|
|
2. Abgangszeugnisse
Schüler, die die Schule unterjährig verlassen und nicht an der Abschlussprüfung teilnehmen, erhalten ein Zeugnis mit Angabe der Schulbesuchsdauer. Schüler die an der Prüfung teilgenommen haben, sie aber nicht bestanden haben und die Schule verlassen, erhalten ein Abgangszeugnis. Schüler, die nicht in einer Abschlussklasse sind, verlassen die Schule Das Zeugnis zum Abgang von der Schule kann i. a. am besten über die Zeugnisart Halbjahresinformation, Halbjahreszeugnis oder Jahreszeugnis erstellt werden. Wenn sich bei einem Bildungsgang auf diese Weise kein Zeugnis zum Abgang von der Schule erstellen lässt, so verwenden Sie ausnahmsweise die Zeugnisart Abgangszeugnis mit der Schablone zz_B_AB_A4. Schüler einer Abschlussklasse verlassen die Schule, ohne die Abschlussprüfung bestanden zu haben Die Abschlusszeugnisschablone erstellt ein Zeugnis, das alle Angaben enthält, die auf dem Abgangszeugnis zu stehen haben. Wenn ein Schüler die Klasse in den ersten 8 Wochen verlässt, kann in den Bemerkungen eingetragen werden, dass die Noten dem letzten Jahreszeugnis zu entnehmen sind. Soll ein Zeugnis mit dem Titel Abgangszeugnis erstellt werden, so ist in den Zeugniseinstellungen die Zeugniskategorie teilgenommen aufzunehmen und in der Zeugnisdatenerfassung auszuwählen. |
Die Schablone zz_B_AB_A4 ist für beinahe alle beruflichen Bildungsgänge verfügbar, kann aber nicht für alle Bildungsgänge die spezifischen Verordnungstexte bereitstellen. Um für einen Schüler diesen auf den Bildungsgang zutreffenden Verordnungstext oberhalb der Leistungsdaten zu erhalten, verwenden Sie die Zeugniskategorie Text(Abgangszeugnis) und erfassen den zutreffenden Text in der Zeugnisdatenerfassung für das Abgangszeugnis beim Schüler. |
3. Abschlusszeugnisse
Die nachfolgenden Hinweise gelten für folgende Zeugnisarten: •Abschlusszeugnis (Kürzel: A) •Zeugnis der Fachhochschulreife (Kürzel: FHAF) •Abschluss der schulischen Ausbildung (Kürzel: ASA) |
|
Damit auf dem Zeugnis der Durchschnitt des Abschlusszeugnisses ausgegeben wird, nehmen Sie die Kategorie Durchschnitt 3 in den Zeugniseinstellungen auf (siehe |
Der Ausbildungsberuf kann erfasst werden. Er wird wie folgt ermittelt: •Falls in der Klassengruppenweisen Zeugnisdatenerfassung in der Kategorie Ausbildungsberuf ein Beruf erfasst ist, wird dieser verwendet (grüner Rahmen). •Ist immer noch kein Beruf ermittelt, wird der Beruf ausgelesen, der für die Klassengruppe der Schülers als Ausbildungsberuf eingetragen ist. Um Textbausteine zielgerichtet einsetzen zu können, ist die Erfassung des Berufes bei der Klassengruppe, in Einzelfällen auf der Schülerpersonalkarte, zu empfehlen. Berufe, bei denen die Prüfung nicht vor der Handwerkskammer abgelegt wird, tauchen in ASD-BW nicht als Berufe auf. In diesen Fällen ist es möglich, in den Zeugniseinstellungen den Ausbildungsberuf als Zusatzleistung aufzunehmen und in der klassengruppenweisen Zeugnisdatenerfassung zu erfassen. |
|
In den Abschlusszeugnissen der Berufsschule wird in den Bemerkungen automatisch das erreichte Niveau eingestellt (neu in 2018): •Dauer des Bildungsgangs <3 Jahre: Niveau 3 •Dauer des Bildungsgangs 3 Jahre oder länger: Niveau 4
|
Bei Abschluss- und Abgangszeugnissen werden oberhalb der Leistungen in den Fächern meist vorgegebene Texte für den rechtlichen Rahmen des Abschlusses angezeigt, z. B.: Diese Texte können in Textbausteinen erfasst und jederzeit bearbeitet werden. Dazu wird im Modul Textbausteinebibliothek ein neuer Baustein angelegt. Als Schlüssel wird folgendes Muster erwartet: Zeugnisart(Kurzform)-Bildungsgang(Kurzform)-Ausbildungsberuf(Kurzform) Beispiel: A-W-KE für Abschlusszeugnis, Wirtschaft und Verwaltung, Kaufmann/-frau im Einzelhandel Der Text wird bis zur rot markierten Stelle ohne Zeilenumbruch im ersten Eingabefeld Männlich ohne Fürwort erfasst. Der Text ab dem roten Strich in der obigen Abbildung wird automatisch generiert, abhängig davon, ob der Schüler die Schule besucht oder an der Schulfremdenprüfung teilgenommen hat. Wird kein Textbaustein zur Kombination Zeugnisart/Bildungsgang/Beruf gefunden, wird bildungsgangabhängig die Vorgabe der aktuellen Verordnung verwendet. Alternativ kann auch in der klassengruppenweisen Zeugnisdatenerfassung ein Text erfasst werden, der jedoch vollständig sein sollte, da keine automatische Ergänzung erfolgt. Bei der Eingabe von Texten in der Maske Klassengruppenweise Zeugnisdatenerfassung in Spalte Text (Abschlusszeugnis BS) können bereits erfasste Textbausteine verwendet werden, wenn diese bei ihrer Definition der Gruppe Text (Abschlusszeugnis BS) zugeordnet wurden. |
Falls der Prüfungsvorsitzende von einer anderen Schule kommt, ist er vorher im Modul Personal unter von anderen erteilt zu erfassen und steht dann zur Auswahl bereit. |
Sollen Notenlisten mit Prüfungsnoten erzeugt werden, sind dafür Notenblöcke mit speziellen Namen im Modul Einstellungen Notenverwaltung bereitzustellen. Vorbereitete Notenblöcke für verschiedene Schularten finden Sie bei Einstellungen Notenverwaltung. Sobald Sie die Einstellungen vorgenommen haben, können Sie mit den entsprechenden veröffentlichten Berichten (z. B. zz Prüfungsergebnisse Abschlüsse BS) Notenlisten erstellen, die alle Noten anzeigen. |
|
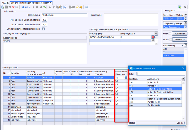
Speziell für das Abschlusszeugnis der Beruflichen Schule stellen Sie bitte die Spalte Notenformat (Erfassung) auf 1,0 ein: >Datei: Leistungs- und Zeugnisdaten >Ändern Sie im Abschnitt Konfiguration die Einstellung für das Notenformat.
*) Praktische Prüfung nur in notenbloecke_BS_Pruefung_prakt.xml. |
5. Besondere Zeugnisse
Die Zeugnisse einiger Bildungsgänge benötigen spezielle Schablonen: •Bildungsgang 2BKPH (Pharmazeutisch-technische Assistentinnen / pharmazeutisch-technische Assistenten). Hier werden 4 Zeugnisse erstellt •Berufsfachschule für Altenpflege Hierfür gibt es spezielle Anleitungen, die wir bei Bedarf zusenden. |
2025 Service Center Schulverwaltung - Impressum | Datenschutz
