Diese Seite benötigt JavaScript.

Online-Hilfe

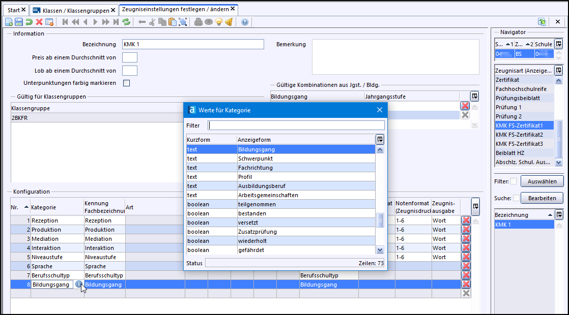
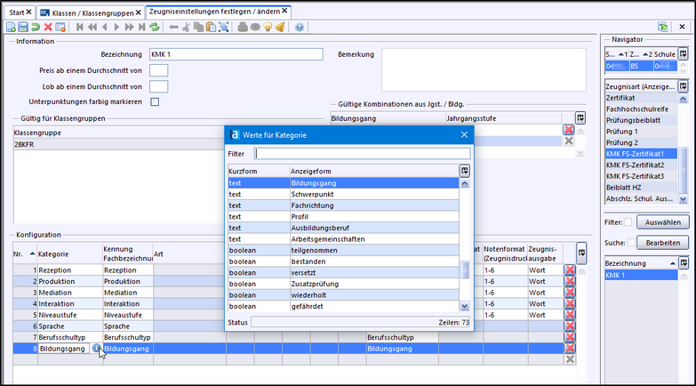
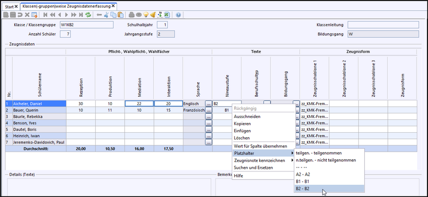
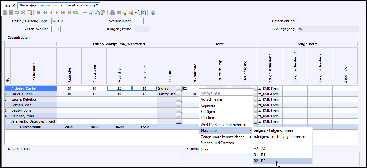
Druck von KMK-Fremdsprachenzertifikaten mit ASV-BW (ab Version 2.3.336) auf der Grundlage des Leitfadens KMK-Fremdsprachenzertifikat an Beruflichen Schulen in Baden-Württemberg, Stand Dezember 2017 entsprechend der Vorlage des KM vom 17. April 2018.

Letzte Aktualisierung: 13.01.2025

2026 Service Center Schulverwaltung - Impressum | Datenschutz