Bildungsgänge
Zeugnisarten
Schablone
2BK AU, 2BK BIB , 2BK BIM , 2BK BT ,
2BK C , 2BK E , 2BK FO ,
2BK I , 2BK PD , 2BK PY ,
2BK TD , 2BK U ,
Halbjahreszeugnis
zz_B_BK_HZ_A4
Jahreszeugnis
zz_B_BK_J_A4
Abschlusszeugnis (Assistent/Assistentin)
zz_B_BK-VZ_A_A4_A_ASA_FHAF
Zeugnis der Fachhochschulreife
zz_B_BK-VZ_FHAF_A4_A_ASA_FHAF
p
Die unterschiedlichen Texte auf den Zeugnissen werden gemäß der in den Klassen zugewiesenen Stundentafeln erstellt. Siehe Voraussetzungen .
Letzte Aktualisierung: 10.12.2024
>
>
> und über Werteliste auswählen.
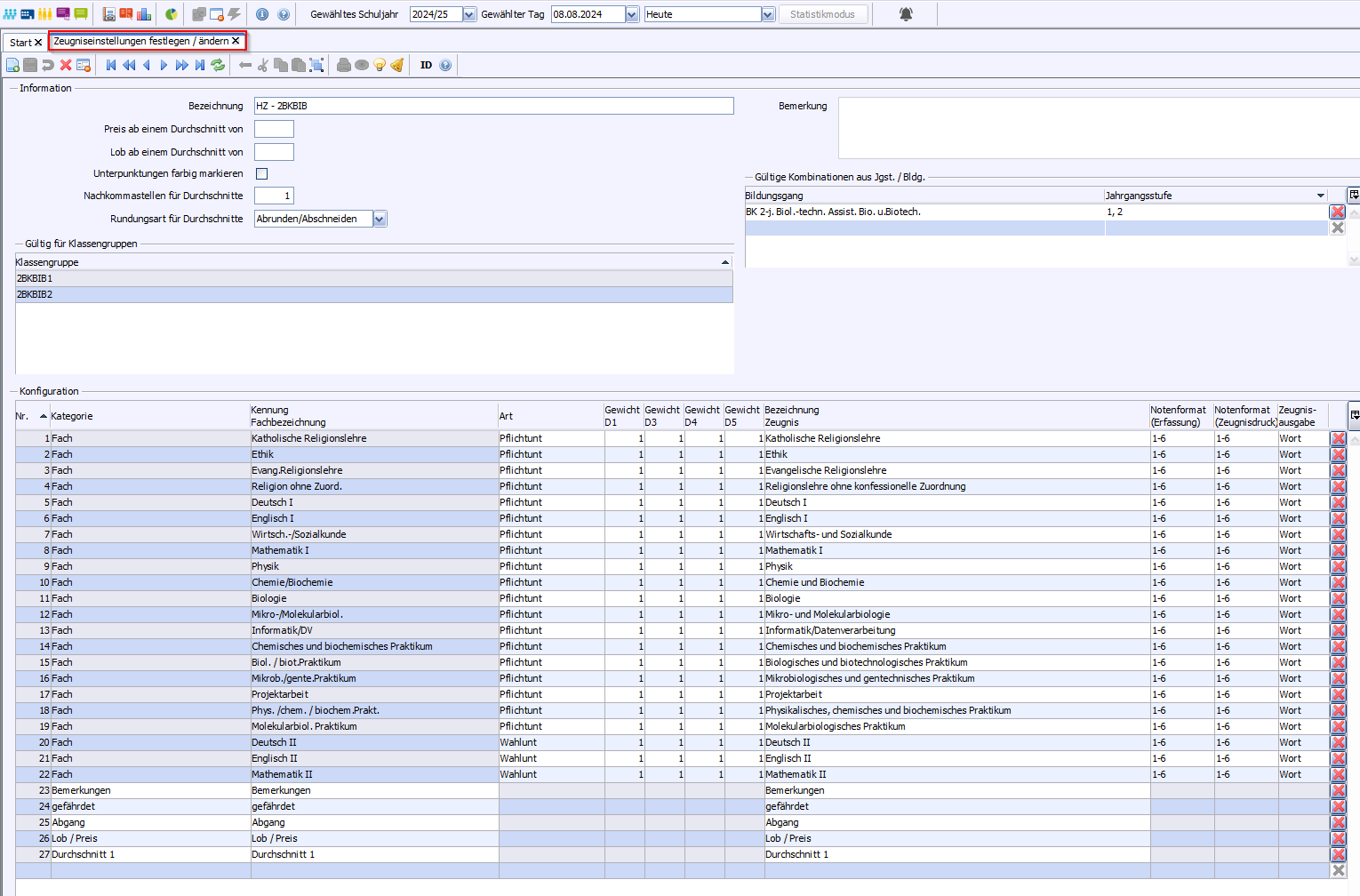
Beispiel: 2BKBIB
>
> Fügen Sie folgende Zusatzleistungen in die Zeugniskonfiguration ein: , , , , .
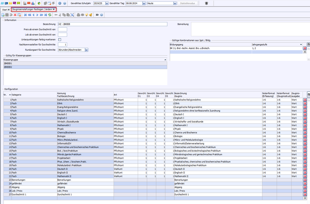
Beispiel: 2BKBIB
>
> Fügen Sie folgende Zusatzleistungen in die Zeugniskonfiguration ein: , , , , , ,
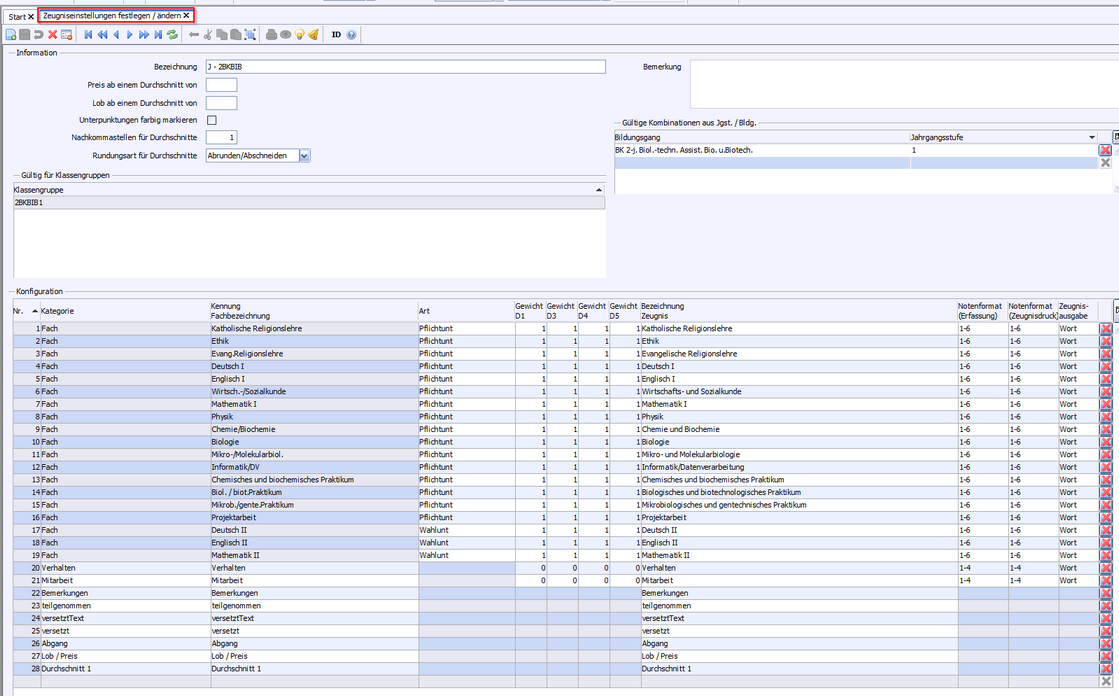
Beispiel: 2BKBIB
>
> Fügen Sie folgende Zusatzleistungen in die Zeugniskonfiguration ein: , , , , , , , .
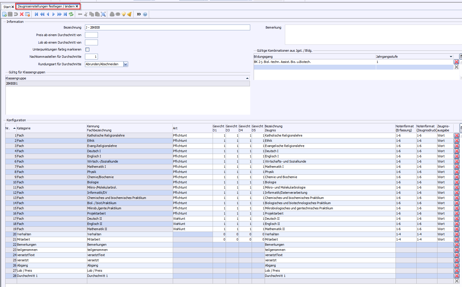
Beispiel: 2BKBIB
>
> Fügen Sie folgende Zusatzleistungen in die Zeugniskonfiguration ein: , , , , , , .
Beispiel: 2BKBIB
>
Beispiel: 2BKBIB
> Wählen Sie oder .
Schuljahr
gefährdet
Abgang
Zeugnisart
Bemerkung
1
Halbjahreszeugnis
Die Probezeit wurde bestanden.
1
Die Probezeit wurde nicht bestanden.
2
2
Das Erreichen des Ausbildungsziels ist gefährdet.
1 / 2
Zeugnis (bei Abgang)
Ein Eintrag bis muss im Schülermodul vorhanden sein.
>
Beispiel: 2BKBIB
> Wählen Sie , , oder .
teilgenommen
versetztText
versetzt
Abgang
Zeugnisart
Bemerkung
Jahreszeugnis
nicht versetzt
versetzt
z.B.
„Versetzt nach § 12 Abs. 3 der Ausbildungs- und Prüfungsordnung für die zweijährigen Berufskollegs für technische Assistenten."
Zeugnis (bei Abgang)
Zeugnis (bei Abgang am Schuljahresende)
>
Beispiel: 2BKBIB
> Wählen Sie , , bzw. .
teilgenommen
wiederholt
bestanden
Abgang
Zeugnisart
Abschlusszeugnis (Assistent / Assistentin)
Jahreszeugnis
Abgangszeugnis
Zeugnis (bei Abgang)
>
Beispiel: 2BKBIB
Wählen Sie , ,
wiederholt
bestanden
Zusatzprüfung
Zeugnisart
Zeugnis der Fachhochschulreife
Jahreszeugnis
Zeugis (bei Abgang)
Bildungsgang
Zeugnisart
Boolean
Beispiel
2BK BIB
Halbjahreszeugnis
Jahreszeugnis (1. Schuljahr)
versetzt
Abschlusszeugnis
bestanden
Jahreszeugnis
wiederholt
Abgangszeugnis
teilgenommen
Zeugnis (bei Abgang)
Abgang
Zeugnis der Fachhochschulreife
bestanden und Zusatzprüfung